Vaccini: quanto sono i bambini non in regola con il ciclo vaccinale? Regione Lombardia pubblica i dati complessivi
I dati di Regione Lombardia
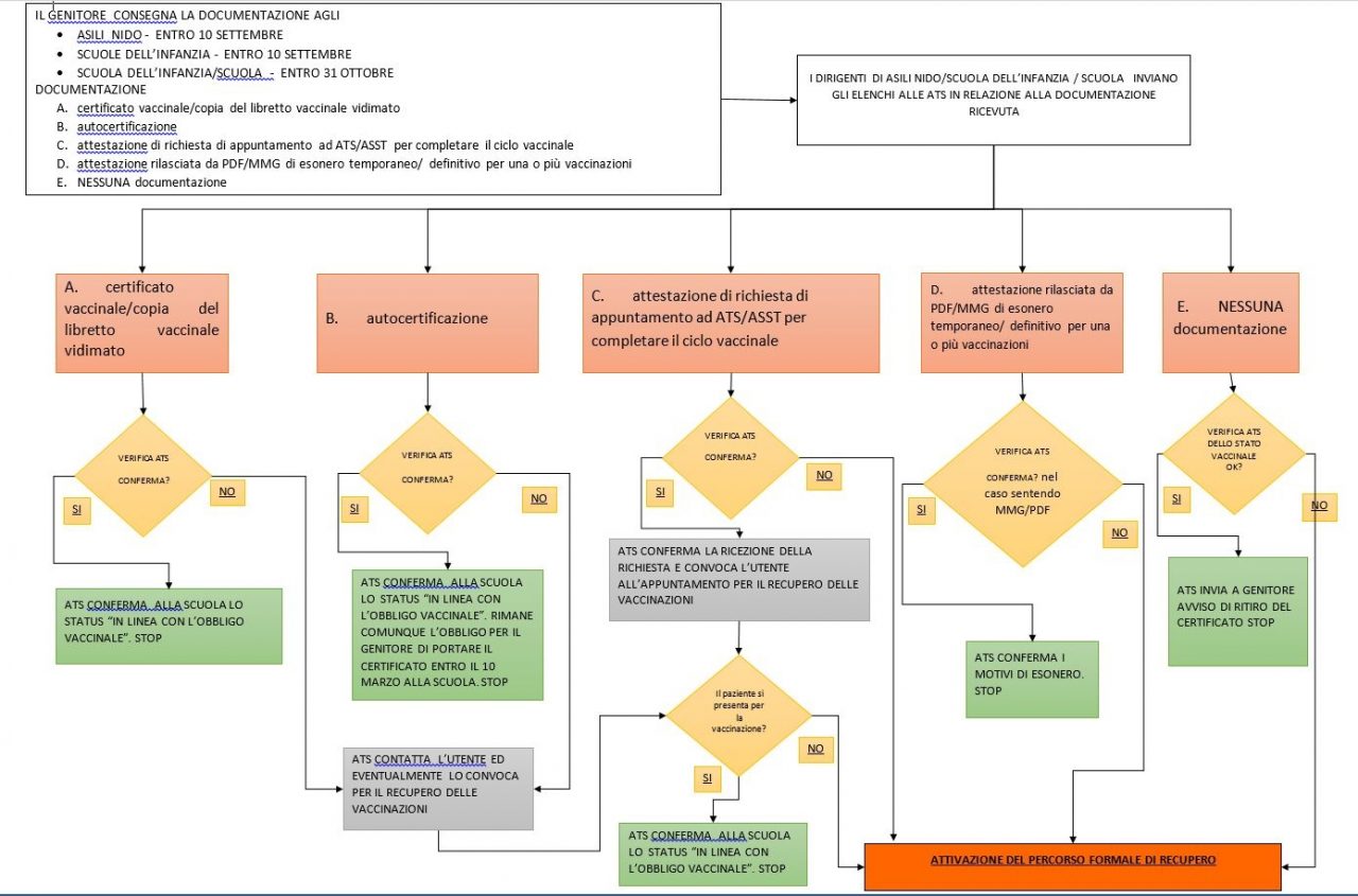
Dopo aver confermato, attraverso l’assessore alla Sanità Giulio Gallera, che l’11 settembre nessun bambino rimarrà a casa da scuola per via delle vaccinazioni, Regione Lombardia pubblica la lista integrale degli inadempienti in ambito vaccinale per nidi, scuole dell’infanzia e scuole primarie e secondarie.
I dati si riferiscono ai cicli di vaccinazione esavalente e per quelli relativi a morbillo, parotite e rosolia e sono stati resi noti questa mattina nel corso della conferenza stampa sulle nuove normative in ambito vaccinale.
Ecco i dati complessivi con i risultati anche per quanto riguarda Monza e Brianza
GUARDA LA GALLERY (3 foto)
Gallera rassicura: semplice mettersi in regola
L’assessore Gallera proprio questa mattina ha assicurato che sarà semplicissimo fornire l’autocertificazione per i bambini in regola con il piano vaccinale. Per coloro non sono in regola e per i quali la legge prevede la “formale richiesta di prenotazione alla Asl” sarà sufficiente una mail con pec certificata, una raccomandata con ricevuta di ritorno o la richiesta direttamente al Centro vaccinale.
Il vademecum
Ecco il vademecum per l’obbligo vaccinale presentato proprio oggi da Regione Lombardia:
